1.1 Основные определения
Сеть передачи данных – совокупность трёх и более оконечных устройств связи, объединённых каналами передачи данных и коммутирующими устройствами (узлами сети), обеспечивающими обмен сообщениями между всеми оконечными устройствами.
Передача данных – физический перенос данных в виде сигналов от точки к точке или от точки к нескольким точкам средствами связи по каналу передачи данных. Примерами подобных каналов могут служить медные провода, волокно-оптические линии связи, беспроводные каналы передачи.
Сетевая инфраструктура включает в себя три категории компонентов сети:
1. Устройства;
2. Среда передачи;
3. Сервисы.
Устройства и среды передачи – это физические элементы или аппаратное обеспечение сети. Аппаратное обеспечение зачастую является видимой частью сетевой платформы: ноутбук, ПК, коммутатор, маршрутизатор, беспроводная точка доступа или кабели, используемые для соединения устройств.
Оконечное устройство является либо отправителем (источником), либо получателем (адресатом) сообщения. Каждому оконечному устройству в сети назначается адрес, чтобы устройства можно было отличить от других. Если оконечное устройство инициирует обмен данными, то в качестве получателя сообщения оно использует адрес оконечного устройства назначения.
Примерами оконечных устройств могут служить:
1. Настольные персональные компьютеры;
2. Ноутбук;
3. Принтер;
4. IP-телефон;
5. Беспроводной планшетный компьютер;
6. Смартфон.
Промежуточные устройства соединяют отдельные оконечные устройства с сетью и могут соединять несколько отдельных сетей для создания глобальных сетей. Такие устройства обеспечивают подключение и прохождение потоков данных по сети. Для определения пути передачи сообщения промежуточные устройства используют адрес оконечного устройства назначения в сочетании с информацией о связях в сети.
Примерами промежуточных устройств могут служить:
1. Коммутатор;
2. Маршрутизатор;
3. Межсетевой экран;
4. Репитер.
Среда передачи данных – физический канал, по которому сообщение передается от источника к адресату.
Типы физических сред передачи данных:
1. Медный кабель;
2. Оптоволоконный кабель;
3. Беспроводная связь.
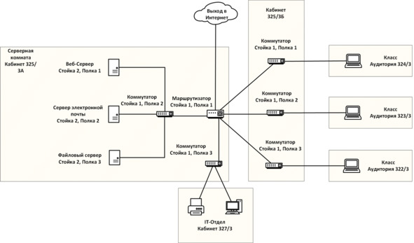
Сетевая топология – граф, вершинами которого являются оконечные и промежуточные устройства, а ребрами – физические и информационные связи между вершинами. Схема обеспечивает наглядный способ понимания, каким образом устройства в большой сети связаны между собой. Подразделяется на несколько типов:
1. Физическая топология – отображает физическое расположение промежуточных устройств и кабельных линий;
2. Логическая топология – отображает устройства, порты и схемы адресации.
Изображения топологий приведены на рисунках 1 и 2.

Рисунок 1 – Пример физической топологии

Рисунок 2 – Пример логической топологии
Сетевая карта – устройство, позволяющее взаимодействовать с другими устройствами в сети.
Физический порт – разъем на сетевом устройстве, через который кабели подключены к компьютеру или другому сетевому устройству.
Интерфейс – специализированные порты в сетевом устройстве, которые подключаются к отдельным сетям. Поскольку маршрутизаторы соединяют между собой сети, порты маршрутизатора называются сетевыми интерфейсами.
Часто на практике слова «Порт» и «Интерфейс» являются взаимозаменяемыми.
Более 800 000 книг и аудиокниг! 📚
Получи 2 месяца Литрес Подписки в подарок и наслаждайся неограниченным чтением
ПОЛУЧИТЬ ПОДАРОКДанный текст является ознакомительным фрагментом.